Die Menüstruktur kann über die Datei "config.xml", durch Nutzen eines beliebigen Editor definiert werden. Sollten Sie über keinen XML Editor verfügen, so können Sie dem Kapitel Editieren einer XML Datei weitere Informationen entnehmen. Der Name der Menüanwendung lautet: "advanced-menu.swf".
Grundlegende Einstellungen
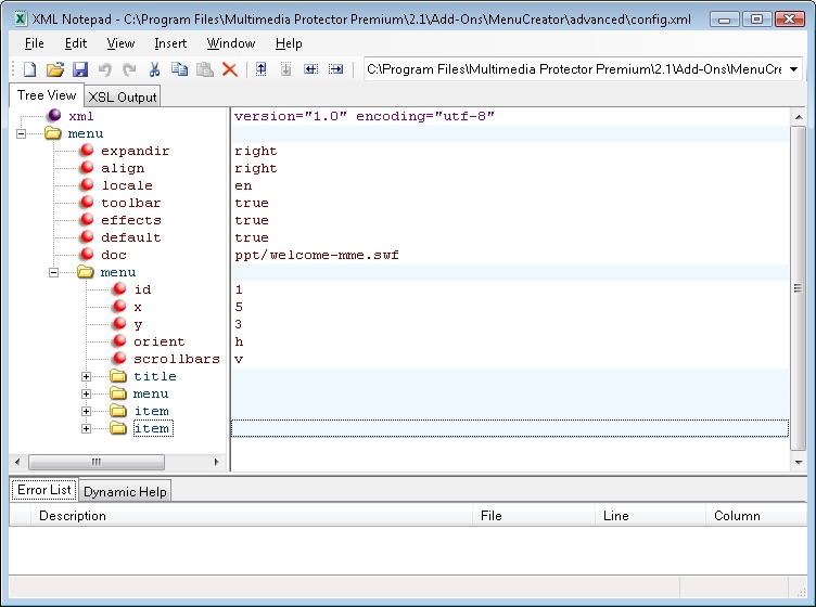
Durch Editieren der Datei "config.xml" können Sie die grundlegenden Einstellungen des Menüs nach Ihren Wünschen anpassen. So ist es zum Beispiel möglich, die Intro-Datei und das Logo anzupassen. Bevor Sie die Konfigurationdatei editieren, empfehlen wir Ihnen jedoch ein Backup dieser zu erstellen.
Beachten Sie die Groß- und Kleinschreibung!.

Zeigt das Untermenü auf der rechten oder linken Seite an. Werte: right |
Position des Menüpunktes |
Standardmäßige Sprache der Menüanwendung. Werte: en (Englisch), de (Deutsch), it (Italienisch), fr (Französisch) |
Fügt der Menüanwendung standardmäßig eine Symbolleiste hinzu. Diese beinhaltet Zoom-, sowie Navigationsfunktionen. Die Symbolleiste ist zur Anzeige konvertierter PDF- und PPT-Dateien erforderlich.
Werte: true, false |
Fügt der Menüanwendung standardmäßig eine Druckfunktion hinzu. Das erste Druck-Symbol druckt die aktuelle Seite, wobei das zweite Druck-Symbol ein Drucken aller Seiten ermöglicht.
Werte: true, false |
Standardmäßig werden, falls erforderlich, horizontale, sowie vertikale Bildlaufleisten angezeigt. Diese Einstellung können Sie durch Verändern nachfolgender Werte anpassen: none - Es wird keine Bildlaufleiste angezeigt. v - Hinzufügen einer vertikalen Bildlaufleiste. h - Hinzufügen einer horizontalen Bildlaufleiste. |
Pfad und Dateiname des Intro. Dieses muss im Flash-Format vorliegen. Sollten Sie kein Intro verwenden, so weisen Sie diesem Element keinen Wert zu. Wird ein Intro verwendet, so weisen Sie dem Element default den Wert "true" zu. |
Startet das im Element doc angegebene Intro. Dieses wird einmalig, beim Start der Menüanwendung, wiedergegeben |
Pfad und Dateiname des Logos. Dieses muss im JPG Format vorliegen. Sollten Sie kein Logo verwenden, so weisen Sie diesem Element keinen Wert zu. Wird ein Logo verwendet, so muss dessen Position definiert werden. Verwenden Sie hierzu die Elemente logo_x und logo_y. |
Horizontale Position des Logos, angegeben in Pixel. Das Logo muss unter dem Element logo definiert werden. |
Vertikale Position des Logos, angegeben in Pixel. Das Logo muss unter dem Element logo definiert werden. |