Mittels dem Programm Commerce Assistant (CA) von cleverbridge, können Sie die von Ihnen zu vertreibende Produkte auswählen.
Fügen Sie dem cleverbridge Shop zuerst einen neuen Artikel hinzu. Hierzu fügen Sie der Konfigurationsdatei die Product ID hinzu, welche Sie dem cleverbridge Shop entnehmen können.
Die zur Generierung einer Seriennummer erforderliche Konfigurationsdatei wird automatisch erstellt. Diese befindet sich, nach Speichern des Projektes, im Verzeichnis "..\Projektname\Config\shop-integration"
Projektname.xml
Diese Datei beinhaltet interne Projektdefinitionen und darf nicht verändert werden.
Config-Autogenerator.xml
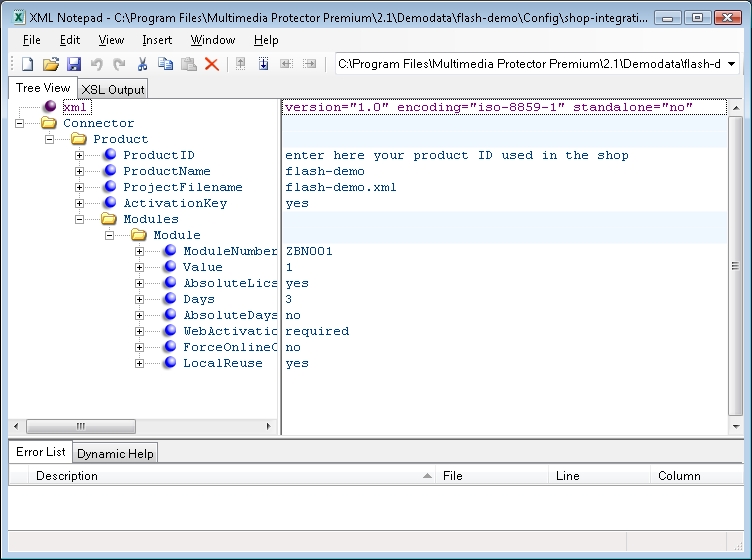
Diese Datei muss adaptiert werden. Fügen Sie die Product ID (Artikelnummer) hinzu, welche Sie dem Shop System entnehmen können.
Der Name der Datei "config-autogenerator.xml" darf nicht verändert werden. Sollten Sie über mehrere Produkte verfügen, so können Sie der Datei mehrere Produktdefinitionen hinzufügen. Nutzen Sie hierzu einen XML Editor.
Ersetzen Sie in der Datei "config-autogenerator.xml" die
Ändern Sie die anderen Werte mit Vorsicht.
|