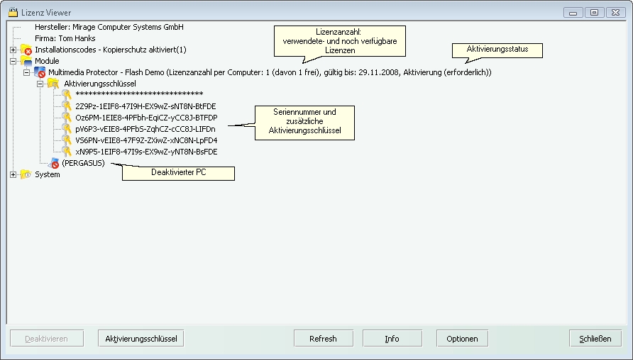
Je nach Lizenztyp werden zum jeweiligen Modul zusätzliche Informationen angezeigt.
| • | Demoversion |
| • | Ablaufdatum oder Zeitlimitierung |
| • | Aktivierungsstatus (erforderlich, fehlerhaft, durchgeführt) |
| • | Lizenzanzahl (per PC / -Benutzer / -Concurrent User) |
| • | Alle Schlüssel, welche für das Modul verwendet wurden. |
| • | Alle Benutzer |

Page url: http://www.helpserver.biz/onlinehelp/lpmme/2.1/generator/help1000/index.html?module_information.htm